Logo ScpServer Ícone

ScpServer

Versão 1.5.5740.18577 Grátis
4.49 MB
Funciona em: Windows
XP/Vista/7
Adicionado em : 14/09/2018 Nefarius
Baixar Grátis Download Seguro
Verificado com Antivírus

O que estão falando…

Já usou? Avalie! +0 Avaliações - Seja o primeiro a avaliar o produto!

Descrição

Ruan Segretti
O teclado e o mouse não colaboram? Conecte o seu controle de PlayStation 3 e 4 no seu PC

Às vezes o teclado e o mouse não são oferecem a eficiência necessária para as jogatinas. Todo gamer sabe que é possível aproveitar muito melhor alguns tipos de jogos usando um controle de console ou joystick (como você preferir).

Uma grande vantagem nos controles de Xbox 360 e Xbox One é que eles têm compatibilidade direta com os PCs. Basta conectá-los e pronto! Contudo, o mesmo não pode ser dito em relação aos controles do PlayStation 3 e 4. Para poder usá-los em nossos computadores é necessária uma pequena gambiarra.

O programa ScpServer ajuda nessa tarefa. O que ele faz é emular os controles dos consoles da Sony como se fossem os da Microsoft. Sendo assim, mesmo quando os games reconhecerem o controle como sendo um de Xbox 360 ou de One, o nosso joystick vai funcionar perfeitamente.

Aprendendo a instalar

Primeiramente, conecte seu controle usando o cabo USB. Após fazer o download do ScpServer, entre na pasta “bin”. Aqui vamos ver vários arquivos, como na imagem abaixo:

ScpServer - Imagem 1 do software

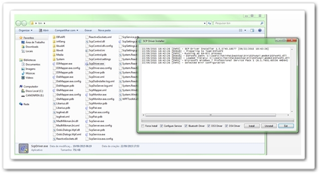
Vamos precisar acessar apenas alguns deles. Agora, vamos a instalação do driver do controle. Encontre e abra o arquivo ScpDriver.exe. Uma tela que parece um bloco de notas vai aparecer. Nessa parte, selecionamos as opções de controle que queremos instalar, como mostra a próxima imagem:

ScpServer - Imagem 2 do software

Selecionamos, Configure Service (que instala os drivers de configuração), Bluetooth Driver (para usar o controle sem a necessidade do cabo USB, para isso precisamos de um adaptador bluetooth), DS3 Driver (drivers do controle do PlayStation 3) e DS4 Driver (drivers do controle do PlayStation 4). Depois disso é só clicar no botão “Install” e aguardar a mensagem confirmando a instalação.

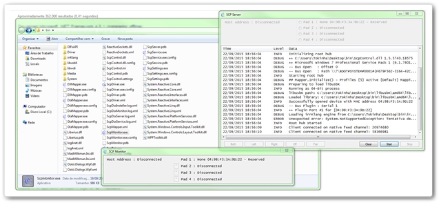
Agora, execute o ScpMonitor e verifique se o controle foi reconhecido. Onde está escrito “Pad 1”: deve ter um uma configuração, enquanto os outros “pads” estarão como “Disconnected”. Como na imagem a seguir:

ScpServer - Imagem 3 do software

Para usar os controles sem a necessidade do cabo USB conectado, temos que parear os joysticks. Para isso, conecte seu adaptador, abra o ScpPair. Se tudo ocorrer bem, o programa deverá detectar o aparelho automaticamente.

Para usar seu controle nos jogos, abra o ScpServer e mantenha-o aberto. Pronto, agora é só curtir seu game favorito com seu controle.

Nossa Opinião sobre o ScpServer

O ScpServer emula o funcionamento do controle de PS3 e PS4 como se fosse de Xbox 360 ou One. Fato esse que é uma mão na roda para quem não tem um controle dos consoles da Microsoft para desfrutar da mamata de não precisar fazer gambiarras.

Todo o processo para fazer o ScpServer funcionar pode parecer um tanto complicado, baixar, acessar centenas de arquivos, parear, instalar drivers. Entretanto, na realidade tudo é muito simples, o programa faz todo o trabalho pesado.

Em nossos testes os controles, tanto o de PlayStation 3 quanto do de PS4, funcionaram perfeitamente em todos os jogos. Utilizamos o programa para jogar títulos, como The Witcher  2, Splinter Cell Blacklist, Hitman Absolution e GTA V. Em cada um dos games, o ScpServer mostrou ser estável e funcional.

Apenas um problema ocorreu: infelizmente não conseguimos analisar os controles usando a tecnologia wireless. Também não foi possível identificar se o problema vinha do programa ou se o adaptador que utilizamos não era compatível de alguma maneira. Fora essa questão, o ScpServer funcionou perfeitamente utilizando um cabo USB.

Portanto, se você não se importa com a questão do wireless, o programa é uma ótima opção para fazer aquele seu controle de PS4 ou de PS3 funcionar com perfeição no PC.

Prós & Contras

Prós

  • Fácil de usar e instalar os drivers
  • Funcionou perfeitamente em todos os jogos testados

Contras

  • O recurso wireless não funcionou

Interesse ao longo do tempo

Compartilhe essa página

Avaliações sobre o ScpServer

  • {{comentario.nome}} {{comentario.data}}
    {{comentario.nota}}
    Nota {{comentario.notaExtenso}}!
    Editar Avaliação